General

Put to the question

After Richard Seroter and the guys visit to Stockholm I ended up being given the 4 questions. They are here.

The complete, always entertaining, categorized series is here.

Richard notes in the introduction to the questions that I am a passable ship captain, which probably relates to the archipelago trip we did. I tried to find a good picture to post from that, but the ones I did have were taken with my mobiles camera and not very good and I’m still waiting for those that have them to upload them so I can steal some (*subtle hint*)…

BizTalk, Development, General

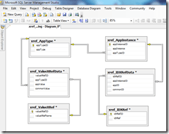
Cross Reference notes

This isn’t a really deep how-to technical post, it’s more in the way of “note to self”.

Sample Database Diagram (relations do not actually exist in BizTalkMgmtDb, I added them for visualization).

image 

Sample Cross-Reference Files.

image 

Firing the BTSXRefImport tool

image

Actual tables in BizTalkMgmtDb and sample data selected from xref tables in general and IDXRef in particular.

image

Actual usage of cross reference id functoids

image

Links for BizTalk Cross Reference

Conference, General, PDC

Preparing for PDC 09






I’ll be there. I’m happy about it. The sessions looks promising, although I have to say that the functionality of the website as far as scheduling goes really blows. There it no way to visualize your schedule, and no way to export it to your outlook calendar or even to something like Excel. That I’ve found to this date.


There are three sessions awarded with the BizTalk keyword (listed in my order or interest):


Microsoft BizTalk Server Futures and Roadmap


Learn how BizTalk Server 2009 lets you focus on writing the code to do the hardcore business logic and let BizTalk take care of moving the data. Hear how your development skills with Windows Communication Foundation (WCF), and Windows Workflow Foundation (WF) work seamlessly with the powerful integration platform of BizTalk. Find out how BizTalk aligns with the Microsoft application server in the longer term.


Queuing and Publish/Subscribe in a Heterogeneous Environment


Queuing and publish/subscribe are common patterns for building loosely-coupled, distributed applications. Learn how to use Microsoft Windows Communication Foundation (WCF) the new Microsoft ASP.NET 4.0 routing service, the Microsoft .NET Service Bus, and Microsoft BizTalk Server to easily connect heterogeneous systems. We then introduce AMQP (the Advanced Message Queuing Protocol), an important new open standard for interoperable message-oriented middleware, which will reduce the friction in connecting heterogeneous clients. A real-world scenario shows AMQP in action, connecting WCF, Microsoft Excel, and Java-based clients.


Connecting Applications with the Microsoft BizTalk Enterprise Service Bus


See how the BizTalk Enterprise Service Bus (ESB) enables you to build services that can be quickly located and connected, whether they live behind the firewall or in the cloud, without creating a brittle point-to-point link. Learn how to dramatically improve the service lifecycle of development, testing, and deployment by using the powerful messaging, routing, and transformation capabilities of the BizTalk ESB in your solution today, and get a glimpse of future plans for BizTalk service bus/pub-sub pattern


The team talks about the upcomming BizTalk content at PDC09 here.

General, Presentation, Toys, Webcast

LiveMeeting presentation tools

I just finished delivering the last of the modules of 6461A: Visual Studio 2008: Windows Communication Foundation, through a mix of on-premises and distance delivery, for a group of roughly 30 people. All that’s left is a little wrap up. Previously on Windows Vista I’ve had my A2DP bluetooth headset working, but I just simply couldn’t get that to work on Windows 7. So I got a new toy, the LifeChat ZX-600.

image

I can recommend it for delivering LiveMeetings or Webcasts. The sound quality is good, the device is unobtrusive allowing movement (which is a problem with a non-portable microphone) and it works nicely for Windows 7 although the product info page doesn’t explicitly say so.

I use it together with my Presenter Mouse 8000 (which also works perfectly both on Windows 7 without its co-delivered USB transmitter) as the hardware part of the tools I use when delivering courses as an MCT or otherwise.

General, Learning

Doesn’t everyone want to be the one that chooses?

Lazy? Perhaps. But bad? Unfair!

IT departments and consulting companies alike are not populated by bad developers, or lazy developers, or impassionate for that matter. The word passionate is appropriate for developers or architects that do keep in sync with all the new choices available to us. Pragmatic may very well be a good definition for the rest. But calling them bad developers wont motivate anyone, and, in my opinion, is unfair. Keeping that up to date is not a task necessary for all developers. But all developers could benefit and grow from doing so.

The developer isn’t the problem

However, as I see it, the problem isn’t with the developers, the problem is with management. Developers want to learn. I think that applies to most if not all developers. The problem however is two fold. One, Developers are not given the time need to learn by management to be able to make educated choices. You really have to be passionate to take that learning outside of your working hours, and push that passion onto your family and friends, to the point where it’s not just your job – it’s become a much bigger part of your life. That’s why I think the word passionate fits.

What choice is there?

So if you aren’t given time to learn as part of your job, you really have very little choice. The choice left is instead to do it in your free time or not. Two, even though Microsoft may sometimes claim that new choices are driven by business demand, and I’m sure it often is, it’s often not driven by the business that you as a developer are supporting. What I mean is – the people manning your business will not always (and do not often) see how the new technologies benefits the business. The use for the business is often visualized to them by the developers, and this is where the real issue and catch 22 lies… 

It will never be the same again

This increased flow of choices is in itself the root of the problem. Developers used to know it all. Management has gotten used to that. Today, the technologies to learn are so many more and diverse. We will never know it all again. But we can become fairly good and know enough to be good at our job. But we need to be given the time and possibility. Given that, I think everyone would choose to learn.

Focus on management

So, my call to action is to instead shift the focus from the developers, whom I’m believe in general want to learn, to management and the business, and make them understand how enabling people to learn new technology will help them realize their business goals. Because I do firmly believe they will benefit.

This post was my thoughts on the topic initiated by the duoblog done by Johan Lindfors and Patrik Löwendahl. Oh, and incidentally, we’ve been here before. I wrote about this topic, or one very close too it, as a result of things said or written by close to the same people a year ago, see here and here, if interested.